Export do účtovníctva z aplikácie iKelp Predajca
V tomto návode vám vysvetlíme, akým spôsobom je možné exportovať doklady z aplikácie iKelp Pokladňa a sklad do účtovných programov ako sú Pohoda, Money, Alfa a vo formáte ISDOC. ISDOC je medzinárodný formát, ktoré používajú rôzne SW spoločnosti zaoberajúce sa vývojom ekonomických SW.
Rozšírenie pre možnosť Exportu z aplikácie
V prvom kroku je potrebné si v nastaveniach aplikácie pridať rozšírenie, ktoré vám umožní si doklady exportovať.
- V menu aplikácie kliknite na Nastavenia a z ponuky vyberte Nastavenia.
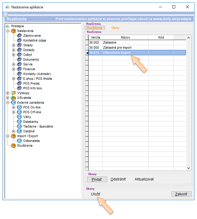
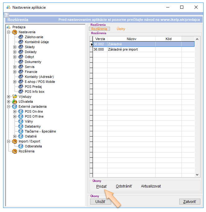
- V ľavej časti v strome jednotlivých nastavení kliknite na možnosť Rozšírenia.
- Kliknite na tlačidlo Pridať a vyberte možnosť Účtovníctvo Export.
- Zmeny potvrdíte kliknutím na Uložiť.
Zoznam dokladov
- Otvorte zoznam dokladov kliknutím na tlačidlo D na lište aplikácie.
- Označte doklady, ktoré chcete exportovať a kliknite na E.
- Z ponuky vyberte možnosť 50 - Export ISDOC.
- Vyberte umiestnenie vygenerovaného súboru.
- Kliknite na tlačidlo Uložiť.
Súvisiace návody

by
Ing. Lukáš Krajčír